Aem Granite Data

Aem Cases Touch Ui Hide Show Fields Inside Coral 3 Multifield In Aem By Coral Dropdown

Aem Cases Touch Ui Hide Show Fields Inside Coral 3 Multifield In Aem By Coral Dropdown

Building Experience Manager 6 5 Components Using Granite Coral Resource Types

Building Experience Manager 6 5 Components Using Granite Coral Resource Types

Granite Commonattrs Implemenation Difference B W Coral Ui 2 And Coral Ui 3

Granite Commonattrs Implemenation Difference B W Coral Ui 2 And Coral Ui 3

Using Granite Datasource Objects To Populate Aem Touch Ui Objects

Using Granite Datasource Objects To Populate Aem Touch Ui Objects

Aem Lab Arun Patidar Aem Touch Ui Component Dialog Field Regex Custom Validation

Aem Lab Arun Patidar Aem Touch Ui Component Dialog Field Regex Custom Validation

Custom Validation For Coral Ui 3 Multifield Using Foundation Validation

Custom Validation For Coral Ui 3 Multifield Using Foundation Validation

Custom Validation For Coral Ui 3 Multifield Using Foundation Validation

In aem development sometimes we might have requirements to populate the same data at multiple places.

Aem granite data. These resource types are used in the component s dialog. Day 17 granite datasources dynamic dropdown by redquark blog abstract howdy fellow devs. Introduction when creating components for adobe experience manager aem 6 4 you use granite coral resource types. Each step performs a distinct activity such as activating a page or sending an email message.

Workflows consist of a series of steps that are executed in a specific order. In adobe experience manager aem granite ui is the foundation ui framework to build touch enabled ui consoles and component dialogs. That is the ui that makes up the dialog fields and lets an author enter information used by the aem component. For e g suppose we have a requirement to create a text an image and a video component and we need to.

That is the ui that makes up the dialog fields and lets an author enter information used by the aem component. For example an author can select a usa state value from an aem component that displays address information. Introduction when creating components for adobe experience manager aem 6 5 you use granite coral resource types. It provides a set of out of the box ootb components that you can use to build consoles or component dialogs.

Aemdata data analysis software is a custom data analysis package for select aem products that features advanced 3d graphics hd video support for gopro and other action cams and a user friendly interface. Our macroeconomic and industry trend data helps our members remain competitive in today s global marketplace. Workflows can interact with assets in the repository user. A datasource is the factory to provide a collection of resource and normally used to dynamically populate data in the dialog fields such as dropdowns.

In this post we are going to create a dynamic datasource and we will use it to populate a dropdown in our component. Aemdata allows the user to combine vehicle data and their own hd video to review and playback vehicle driver or engine data and overlay this. These resource types are used in the component s dialog. Workflows enable you to automate experience manager activities.

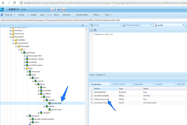
Aem association of equipment manufacturers. Granite datasource is the answer to this question. For information see datasource.

Using Hide Conditions

Using Hide Conditions

Easily Achieving Dialog Validations In Aem Touch Ui By Ramachandra Pai Medium

Easily Achieving Dialog Validations In Aem Touch Ui By Ramachandra Pai Medium

Day 18 Working With Granite Datasources

Day 18 Working With Granite Datasources

Aem 6 2 Touch Ui Validation On Text Field Stack Overflow

Aem 6 2 Touch Ui Validation On Text Field Stack Overflow

How To Using Dropdown Element Change Option In Cq Dialog Dynamically Stack Overflow

How To Using Dropdown Element Change Option In Cq Dialog Dynamically Stack Overflow

Concepts Of The Aem Touch Enabled Ui

Concepts Of The Aem Touch Enabled Ui

Wash Hands Social Distance Self Quarantine Take Care Aem 62 Sample 3 Step Wizard Selecting Assets In Column View

Wash Hands Social Distance Self Quarantine Take Care Aem 62 Sample 3 Step Wizard Selecting Assets In Column View

Client Side Libraries

Client Side Libraries

Sustomizing Touch Ui Dialog Fields Axamit Certified Adobe Experience Manager Development Center

Sustomizing Touch Ui Dialog Fields Axamit Certified Adobe Experience Manager Development Center

Creating An Aem 6 3 Html Template Language Movie Component

Creating An Aem 6 3 Html Template Language Movie Component

Wash Hands Social Distance Self Quarantine Take Care Aem 62 Add Multifield To Assets Metadata Schema Editor

Wash Hands Social Distance Self Quarantine Take Care Aem 62 Add Multifield To Assets Metadata Schema Editor

Aem Tip Cryptosupport Key Sharing And Troubleshooting

Aem Tip Cryptosupport Key Sharing And Troubleshooting

Custom Responsive Paragraph Component Using Grid Layouting Conexio Group

Custom Responsive Paragraph Component Using Grid Layouting Conexio Group

Aem Learnings

Aem Learnings

Setup Contexthub

Setup Contexthub

Aem Cases Touch Ui Hide Show Fields In The Dialog In Aem By Selection Checkbox

Aem Cases Touch Ui Hide Show Fields In The Dialog In Aem By Selection Checkbox

Https Bimmisoi Blogspot Com 2020 07 Aem Trigger Customized Workflow On Html

Https Bimmisoi Blogspot Com 2020 07 Aem Trigger Customized Workflow On Html

Wash Hands Social Distance Self Quarantine Take Care Page 19 Chan 25971229 Rssing Com

Wash Hands Social Distance Self Quarantine Take Care Page 19 Chan 25971229 Rssing Com

Dialog Conversion Tool

Dialog Conversion Tool

How To Create Dropdown Dynamically Using Granite Datasource Object In Aem 6 3 Keys And Strokes

How To Create Dropdown Dynamically Using Granite Datasource Object In Aem 6 3 Keys And Strokes

Wash Hands Social Distance Self Quarantine Take Care Aem 6530 Core Components 280 Touch Ui Rte Rich Text Editor Dialog Color Font Plugin

Wash Hands Social Distance Self Quarantine Take Care Aem 6530 Core Components 280 Touch Ui Rte Rich Text Editor Dialog Color Font Plugin

Aem Lab Arun Patidar Aem Touch Ui Dialog Display Fields In A Same Row Two Column Layout

Aem Lab Arun Patidar Aem Touch Ui Dialog Display Fields In A Same Row Two Column Layout

Take Control Of Aem Action Menus With Render Conditions Bounteous

Take Control Of Aem Action Menus With Render Conditions Bounteous

Developing Resource Statuses In Aem Sites

Developing Resource Statuses In Aem Sites

Aem Granite Ui 1 0 Form Component S Xml Reference Guide Sourced Code

Aem Granite Ui 1 0 Form Component S Xml Reference Guide Sourced Code

Migrating A Large Aem Project To Touch Ui

Migrating A Large Aem Project To Touch Ui

Oauth 2 0 Server Functionalities In Aem Deep Dive How To Manage The Protected Aem Resources Through Oauth 2 0 By Albin Issac Aug 2020 Medium

Oauth 2 0 Server Functionalities In Aem Deep Dive How To Manage The Protected Aem Resources Through Oauth 2 0 By Albin Issac Aug 2020 Medium

How To Convert Adobe S Granite Ui 1 0 Documentation To Xml Sourced Code

How To Convert Adobe S Granite Ui 1 0 Documentation To Xml Sourced Code

Understand Cross Origin Resource Sharing Cors

Understand Cross Origin Resource Sharing Cors

Aem Developer Learning Cryptosupport In Aem 6 5

Aem Developer Learning Cryptosupport In Aem 6 5

Creating A Repeating Data Set Htl Component For Adobe Experience Manager 6 3

Creating A Repeating Data Set Htl Component For Adobe Experience Manager 6 3

Aem Tech Touch Ui Admin Console With Htl Sling Models By Michael Geerts Ida Mediafoundry Medium

Aem Tech Touch Ui Admin Console With Htl Sling Models By Michael Geerts Ida Mediafoundry Medium

Replicating Data Triggers To Publish Servers

Replicating Data Triggers To Publish Servers

Aem Hq

Aem Hq

Operations Dashboard

Operations Dashboard

Adobe Granite Sso Authentication Handler Aem Corner

Adobe Granite Sso Authentication Handler Aem Corner

Blog List Adobe Experience Manager Aem Cq Apache Sling

Blog List Adobe Experience Manager Aem Cq Apache Sling

M I Values For Tension And Compression Zones For The Westerly Granite Download Scientific Diagram

M I Values For Tension And Compression Zones For The Westerly Granite Download Scientific Diagram

Aem Spa React Conexio Group

Aem Spa React Conexio Group

Getting Started With Aem Sites Chapter 3 Client Side Libraries And Responsive Grid

Getting Started With Aem Sites Chapter 3 Client Side Libraries And Responsive Grid

Aem Blank Slate Starter Site Jimfrenette Com

Aem Blank Slate Starter Site Jimfrenette Com

Validating Adobe Experience Manager Touch Ui Dialog Values

Validating Adobe Experience Manager Touch Ui Dialog Values

Developing Htl Components That Search For Adobe Experience Manager 6 3 Content Tags

Developing Htl Components That Search For Adobe Experience Manager 6 3 Content Tags

Configuring Node Stores And Data Stores In Aem 6

Configuring Node Stores And Data Stores In Aem 6

Source : pinterest.com